Компания ДЕНВИК
Автоматизация предприятий торговли и общепита в Сочи
Ваш город
Сочи
+7 (862) 555-13-49
+7 (862) 555-13-49 Отдел продаж
8-800-200-27-74 Техподдержка (с 9:00 до 18:00 МСК)
8 (922) 277-55-70 Техподдержка (для экстренных случаев при остановке работы/производства)
8-800-200-73-36 Техподдержка iiko
Заказать звонок
Каталог товаров
  • Онлайн-кассы
    • Смарт-терминалы
    • Эвотор
    • АТОЛ Sigma
    • Фискальные регистраторы
    • Автономные ККТ
    • Фискальные накопители
    • ОФД Коды активации
    • Прошивки онлайн-касс
  • POS-оборудование
    • POS-терминалы (Сенсорные моноблоки)
    • Чековые принтеры
    • POS-мониторы
    • Кассы самообслуживания
    • POS компьютеры
    • Дисплеи покупателя
    • Ридеры магнитных карт
    • Программируемые клавиатуры
    • Кронштейны для POS оборудования
  • Оборудование для штрихкодирования
    • Сканеры штрих-кода
    • Мобильные принтеры
    • Принтеры этикеток
    • Терминалы сбора данных
    • Прайс-чекеры
  • Денежные ящики ККМ
  • Банковское оборудование
    • Детекторы банкнот
    • Счетчики банкнот
    • Ленточные и вакуумные упаковщики
    • Сортировщики банкнот
    • Монетно-счетные машины
    • Аксессуары
  • Электронные весы
    • Весы высокой точности
    • Весы самообслуживания
    • Настольные весы
    • Складские весы
    • Весы с печатью этикеток
  • Системы вызова персонала
  • Расходные материалы
    • Этикетки
    • Чековая лента
    • Риббоны
    • Текстильные ленты
  • Программное обеспечение
    • Электронный документооборот
    • Мобильное программное обеспечение
    • Программное обеспечение для магазина
    • Программное обеспечение для общепита (iiko)
    • Битрикс24
    • Антивирусы
    • Программные продукты 1С
    • Программное обеспечение для гостиниц и отелей
    • Программные Разработки
Услуги
  • Онлайн-кассы
    • Регистрация онлайн-касс
    • Замена фискального накопителя
    • Подключение эквайринга
    • Обновление Set Retail
    • Диагностика онлайн-касс
    • Настройка электронных чеков
    • Интеграция онлайн-кассы
    • Подключение сканера штрихкодов
    • Установка и настройка кассового узла
    • Установка и настройка онлайн-касс
    • Перерегистрация кассы в ФНС
    • Обновление кассового ПО
    • Перепрошивка онлайн-касс
    • Настройка оплаты по QR-коду через СБП
    • Снятие кассы с учета
    • Оптимизация кассового чека
    • Обслуживание онлайн-касс
    • Подключение принтера этикеток
    • Подключение весов с печатью этикеток
  • Услуги по 1С
    • Доработка 1С
    • Сопровождение 1С
    • Консультации по 1С
    • Внедрение и настройка 1С:Бухгалтерия
    • Обучение 1С
    • 1С: Розница для автоматизации магазина
    • Автоматизация предприятия с 1С:Комплексная автоматизация
    • Установка и настройка 1С: Управление нашей фирмой
    • Внедрение 1С:Управление торговлей
    • Внедрение 1С: Зарплата и управление персоналом
    • Аренда 1С в облаке
    • Автоматизация склада с 1С:Управление торговлей
    • Настройка обмена между Dodo IS и 1С:Бухгалтерия 3.0
    • Внедрение АСТОР: Торговая Сеть Smart Enterprise
  • Автоматизация общепита
    • Внедрение iiko
    • Обучение iiko
    • Аутсорсинг складского учета в iiko для общепита
    • Автоматизация доставки в iiko
    • Мобильная инвентаризация
    • Регистрация и выпуск ЭЦП для ЕГАИС
    • Подготовка и сдача алкогольной декларации в ЕГАИС для iiko
    • Идеальный учет в iiko
    • Партнерская сеть iiko — приглашаем к сотрудничеству
    • Интеграция iiko с Честным Знаком
    • Интеграция iiko с системой видеонаблюдения Trassir
    • SystemSwap: интеграция iiko с ЭДО СБИС и Контур.Диадок
    • Дашборд основных показателей от ДЕНВИК
    • Киоск самообслуживания для приема заказов
    • Техническая поддержка iiko
    • Интеграция iiko с 1С
    • Интеграция iiko и TravelLine
  • Автоматизация торговли
    • 1С: Розница для автоматизации магазина
    • Автоматизация предприятия с 1С:Комплексная автоматизация
    • Установка и настройка 1С: Управление нашей фирмой
    • Внедрение 1С:Управление торговлей
    • Внедрение MS Магазин 15
    • Подготовка к маркировке товаров
    • Регистрация в системе Честный знак
    • Кассы самообслуживания в магазине
    • Подключение принтера этикеток
    • Инвентаризация с помощью ТСД в магазине
    • Подключение весов с печатью этикеток
    • Мобильная переоценка товара
    • Подключение к ЭДО
    • Подключение и настройка ТСД
    • Интеграция с ФГИС "Меркурий"
    • Интеграция TRASSIR ActivePOS и 1С:Розница
    • Внедрение АСТОР: Торговая Сеть Smart Enterprise
  • Автоматизация склада
    • Автоматизация склада (MS Склад 15)
    • Автоматизация учета производства с Фабрика 15
    • Автоматизация работы с маркировкой
    • Инвентаризация с помощью ТСД на складе
    • Добавление фотографий товаров и сканов документов в 1С
    • Автоматизация учета рабочего времени и KPI работников склада
    • Внедрение штрихкодирования
    • Внедрение адресного хранения
    • Автоматизация учета основных средств с ТСД
    • Автоматизация склада с 1С:Управление торговлей
    • Интеграция Mobile SMARTS с учетными системами
  • Внедрение Битрикс24
    • Коробочная версия Битрикс24
    • Интеграция Битрикс24 и 1С
    • Поддержка 1С-Битрикс 24
  • Бизнес-аналитика
    • Внедрение и настройка отчетов в Yandex Datalens под ключ
    • Экстрактор данных из 1С в BI
    • Коннектор 1С к Yandex Datalens (по подписке)
    • Внедрение и настройка аналитической платформы Loginom
    • Коннектор Битрикс24 для выгрузки данных в ClickHouse
  • Техническая поддержка
    • Техническая поддержка, Service Desk
    • IT-аутсорсинг
    • Аудит сервера
    • Администрирование серверов
    • Антивирусная защита
iiko
BI-аналитика
Услуги 1С
О компании
  • Новости
  • Вакансии
  • Лицензии
  • Политика
  • Публичная оферта
Контакты
Портфолио
  • Торговля
  • Общепит
  • Склады
  • Программирование
  • Интернет-магазины
  • Битрикс24
  • Бизнес-аналитика
Блог
Техподдержка
Условия оплаты
Условия доставки
Гарантия на товар
Ещё
    Компания ДЕНВИК
    Каталог товаров
    • Онлайн-кассы
      • Смарт-терминалы
      • Эвотор
      • АТОЛ Sigma
      • Фискальные регистраторы
      • Автономные ККТ
      • Фискальные накопители
      • ОФД Коды активации
      • Прошивки онлайн-касс
    • POS-оборудование
      • POS-терминалы (Сенсорные моноблоки)
      • Чековые принтеры
      • POS-мониторы
      • Кассы самообслуживания
      • POS компьютеры
      • Дисплеи покупателя
      • Ридеры магнитных карт
      • Программируемые клавиатуры
      • Кронштейны для POS оборудования
    • Оборудование для штрихкодирования
      • Сканеры штрих-кода
      • Мобильные принтеры
      • Принтеры этикеток
      • Терминалы сбора данных
      • Прайс-чекеры
    • Денежные ящики ККМ
    • Банковское оборудование
      • Детекторы банкнот
      • Счетчики банкнот
      • Ленточные и вакуумные упаковщики
      • Сортировщики банкнот
      • Монетно-счетные машины
      • Аксессуары
    • Электронные весы
      • Весы высокой точности
      • Весы самообслуживания
      • Настольные весы
      • Складские весы
      • Весы с печатью этикеток
    • Системы вызова персонала
    • Расходные материалы
      • Этикетки
      • Чековая лента
      • Риббоны
      • Текстильные ленты
    • Программное обеспечение
      • Электронный документооборот
      • Мобильное программное обеспечение
      • Программное обеспечение для магазина
      • Программное обеспечение для общепита (iiko)
      • Битрикс24
      • Антивирусы
      • Программные продукты 1С
      • Программное обеспечение для гостиниц и отелей
      • Программные Разработки
    Услуги
    • Онлайн-кассы
      • Регистрация онлайн-касс
      • Замена фискального накопителя
      • Подключение эквайринга
      • Обновление Set Retail
      • Диагностика онлайн-касс
      • Настройка электронных чеков
      • Интеграция онлайн-кассы
      • Подключение сканера штрихкодов
      • Установка и настройка кассового узла
      • Установка и настройка онлайн-касс
      • Перерегистрация кассы в ФНС
      • Обновление кассового ПО
      • Перепрошивка онлайн-касс
      • Настройка оплаты по QR-коду через СБП
      • Снятие кассы с учета
      • Оптимизация кассового чека
      • Обслуживание онлайн-касс
      • Подключение принтера этикеток
      • Подключение весов с печатью этикеток
    • Услуги по 1С
      • Доработка 1С
      • Сопровождение 1С
      • Консультации по 1С
      • Внедрение и настройка 1С:Бухгалтерия
      • Обучение 1С
      • 1С: Розница для автоматизации магазина
      • Автоматизация предприятия с 1С:Комплексная автоматизация
      • Установка и настройка 1С: Управление нашей фирмой
      • Внедрение 1С:Управление торговлей
      • Внедрение 1С: Зарплата и управление персоналом
      • Аренда 1С в облаке
      • Автоматизация склада с 1С:Управление торговлей
      • Настройка обмена между Dodo IS и 1С:Бухгалтерия 3.0
      • Внедрение АСТОР: Торговая Сеть Smart Enterprise
    • Автоматизация общепита
      • Внедрение iiko
      • Обучение iiko
      • Аутсорсинг складского учета в iiko для общепита
      • Автоматизация доставки в iiko
      • Мобильная инвентаризация
      • Регистрация и выпуск ЭЦП для ЕГАИС
      • Подготовка и сдача алкогольной декларации в ЕГАИС для iiko
      • Идеальный учет в iiko
      • Партнерская сеть iiko — приглашаем к сотрудничеству
      • Интеграция iiko с Честным Знаком
      • Интеграция iiko с системой видеонаблюдения Trassir
      • SystemSwap: интеграция iiko с ЭДО СБИС и Контур.Диадок
      • Дашборд основных показателей от ДЕНВИК
      • Киоск самообслуживания для приема заказов
      • Техническая поддержка iiko
      • Интеграция iiko с 1С
      • Интеграция iiko и TravelLine
    • Автоматизация торговли
      • 1С: Розница для автоматизации магазина
      • Автоматизация предприятия с 1С:Комплексная автоматизация
      • Установка и настройка 1С: Управление нашей фирмой
      • Внедрение 1С:Управление торговлей
      • Внедрение MS Магазин 15
      • Подготовка к маркировке товаров
      • Регистрация в системе Честный знак
      • Кассы самообслуживания в магазине
      • Подключение принтера этикеток
      • Инвентаризация с помощью ТСД в магазине
      • Подключение весов с печатью этикеток
      • Мобильная переоценка товара
      • Подключение к ЭДО
      • Подключение и настройка ТСД
      • Интеграция с ФГИС "Меркурий"
      • Интеграция TRASSIR ActivePOS и 1С:Розница
      • Внедрение АСТОР: Торговая Сеть Smart Enterprise
    • Автоматизация склада
      • Автоматизация склада (MS Склад 15)
      • Автоматизация учета производства с Фабрика 15
      • Автоматизация работы с маркировкой
      • Инвентаризация с помощью ТСД на складе
      • Добавление фотографий товаров и сканов документов в 1С
      • Автоматизация учета рабочего времени и KPI работников склада
      • Внедрение штрихкодирования
      • Внедрение адресного хранения
      • Автоматизация учета основных средств с ТСД
      • Автоматизация склада с 1С:Управление торговлей
      • Интеграция Mobile SMARTS с учетными системами
    • Внедрение Битрикс24
      • Коробочная версия Битрикс24
      • Интеграция Битрикс24 и 1С
      • Поддержка 1С-Битрикс 24
    • Бизнес-аналитика
      • Внедрение и настройка отчетов в Yandex Datalens под ключ
      • Экстрактор данных из 1С в BI
      • Коннектор 1С к Yandex Datalens (по подписке)
      • Внедрение и настройка аналитической платформы Loginom
      • Коннектор Битрикс24 для выгрузки данных в ClickHouse
    • Техническая поддержка
      • Техническая поддержка, Service Desk
      • IT-аутсорсинг
      • Аудит сервера
      • Администрирование серверов
      • Антивирусная защита
    iiko
    BI-аналитика
    Услуги 1С
    О компании
    • Новости
    • Вакансии
    • Лицензии
    • Политика
    • Публичная оферта
    Контакты
    Портфолио
    • Торговля
    • Общепит
    • Склады
    • Программирование
    • Интернет-магазины
    • Битрикс24
    • Бизнес-аналитика
    Блог
    Техподдержка
    Условия оплаты
    Условия доставки
    Гарантия на товар
    Ещё
      Компания ДЕНВИК
      Телефоны
      +7 (862) 555-13-49 Отдел продаж
      8-800-200-27-74 Техподдержка (с 9:00 до 18:00 МСК)
      8 (922) 277-55-70 Техподдержка (для экстренных случаев при остановке работы/производства)
      8-800-200-73-36 Техподдержка iiko
      Заказать звонок
      • Главная
      • Каталог товаров
        • Назад
        • Каталог товаров
        • Онлайн-кассы
          • Назад
          • Онлайн-кассы
          • Смарт-терминалы
          • Эвотор
          • АТОЛ Sigma
          • Фискальные регистраторы
          • Автономные ККТ
          • Фискальные накопители
          • ОФД Коды активации
          • Прошивки онлайн-касс
        • POS-оборудование
          • Назад
          • POS-оборудование
          • POS-терминалы (Сенсорные моноблоки)
            • Назад
            • POS-терминалы (Сенсорные моноблоки)
            • Аксессуары
          • Чековые принтеры
          • POS-мониторы
          • Кассы самообслуживания
          • POS компьютеры
          • Дисплеи покупателя
          • Ридеры магнитных карт
          • Программируемые клавиатуры
          • Кронштейны для POS оборудования
        • Оборудование для штрихкодирования
          • Назад
          • Оборудование для штрихкодирования
          • Сканеры штрих-кода
            • Назад
            • Сканеры штрих-кода
            • Аксессуары для сканеров штрих-кода
          • Мобильные принтеры
          • Принтеры этикеток
            • Назад
            • Принтеры этикеток
            • Аксессуары для принтеров этикеток
          • Терминалы сбора данных
            • Назад
            • Терминалы сбора данных
            • Аккумуляторы/подставки/кабеля для ТСД
          • Прайс-чекеры
        • Денежные ящики ККМ
        • Банковское оборудование
          • Назад
          • Банковское оборудование
          • Детекторы банкнот
          • Счетчики банкнот
          • Ленточные и вакуумные упаковщики
          • Сортировщики банкнот
          • Монетно-счетные машины
          • Аксессуары
            • Назад
            • Аксессуары
            • Аксессуары для сортировщиков банкнот
            • Аксессуары для детекторов банкнот
        • Электронные весы
          • Назад
          • Электронные весы
          • Весы высокой точности
          • Весы самообслуживания
          • Настольные весы
          • Складские весы
          • Весы с печатью этикеток
        • Системы вызова персонала
        • Расходные материалы
          • Назад
          • Расходные материалы
          • Этикетки
          • Чековая лента
          • Риббоны
          • Текстильные ленты
        • Программное обеспечение
          • Назад
          • Программное обеспечение
          • Электронный документооборот
          • Мобильное программное обеспечение
            • Назад
            • Мобильное программное обеспечение
            • Mobile SMARTS: Инвентаризация ОС
            • Mobile SMARTS: Прайсчекер
            • Mobile SMARTS: Магазин 15
            • Mobile SMARTS: Драйвер для 1С
            • АГЕНТ Плюс
            • Mobile SMARTS: Склад 15
            • DataMobile
            • Учет имущества
            • MobileLogistics v.5
          • Программное обеспечение для магазина
            • Назад
            • Программное обеспечение для магазина
            • Системы лояльности
            • Товароучетные системы
            • Кассовые программы
            • Драйверы оборудования
          • Программное обеспечение для общепита (iiko)
            • Назад
            • Программное обеспечение для общепита (iiko)
            • Типовые решения для общепита
            • Автоматизация отдельных рабочих мест заведений
            • Решения для сети заведений
            • Интеграция с внешними системами и сервисами
            • Бонусно-депозитная система
            • Комплекты решений для зала ресторана
            • Upgrade
          • Битрикс24
            • Назад
            • Битрикс24
            • Облако
          • Антивирусы
          • Программные продукты 1С
            • Назад
            • Программные продукты 1С
            • ФРЕШ
            • Типовые конфигурации 1С
            • Дополнительные лицензии 1С
            • Литература по 1С
            • Отраслевые конфигурации 1С
            • ИТС
          • Программное обеспечение для гостиниц и отелей
          • Программные Разработки
            • Назад
            • Программные Разработки
            • Лицензии Генератор View
            • Коннектор Битрикс24 (постоянные)
        • Услуги
          • Назад
          • Услуги
          • iiko
          • Услуги СТП
          • Проектный отдел
          • Онлайн-кассы
          • Консультанты 1С
      • Услуги
        • Назад
        • Услуги
        • Онлайн-кассы
          • Назад
          • Онлайн-кассы
          • Регистрация онлайн-касс
          • Замена фискального накопителя
          • Подключение эквайринга
          • Обновление Set Retail
          • Диагностика онлайн-касс
          • Настройка электронных чеков
          • Интеграция онлайн-кассы
          • Подключение сканера штрихкодов
          • Установка и настройка кассового узла
          • Установка и настройка онлайн-касс
          • Перерегистрация кассы в ФНС
          • Обновление кассового ПО
          • Перепрошивка онлайн-касс
          • Настройка оплаты по QR-коду через СБП
          • Снятие кассы с учета
          • Оптимизация кассового чека
          • Обслуживание онлайн-касс
          • Подключение принтера этикеток
          • Подключение весов с печатью этикеток
        • Услуги по 1С
          • Назад
          • Услуги по 1С
          • Доработка 1С
          • Сопровождение 1С
          • Консультации по 1С
          • Внедрение и настройка 1С:Бухгалтерия
          • Обучение 1С
          • 1С: Розница для автоматизации магазина
          • Автоматизация предприятия с 1С:Комплексная автоматизация
          • Установка и настройка 1С: Управление нашей фирмой
          • Внедрение 1С:Управление торговлей
          • Внедрение 1С: Зарплата и управление персоналом
          • Аренда 1С в облаке
          • Автоматизация склада с 1С:Управление торговлей
          • Настройка обмена между Dodo IS и 1С:Бухгалтерия 3.0
          • Внедрение АСТОР: Торговая Сеть Smart Enterprise
        • Автоматизация общепита
          • Назад
          • Автоматизация общепита
          • Внедрение iiko
          • Обучение iiko
          • Аутсорсинг складского учета в iiko для общепита
          • Автоматизация доставки в iiko
          • Мобильная инвентаризация
          • Регистрация и выпуск ЭЦП для ЕГАИС
          • Подготовка и сдача алкогольной декларации в ЕГАИС для iiko
          • Идеальный учет в iiko
          • Партнерская сеть iiko — приглашаем к сотрудничеству
          • Интеграция iiko с Честным Знаком
          • Интеграция iiko с системой видеонаблюдения Trassir
          • SystemSwap: интеграция iiko с ЭДО СБИС и Контур.Диадок
          • Дашборд основных показателей от ДЕНВИК
          • Киоск самообслуживания для приема заказов
          • Техническая поддержка iiko
          • Интеграция iiko с 1С
          • Интеграция iiko и TravelLine
        • Автоматизация торговли
          • Назад
          • Автоматизация торговли
          • 1С: Розница для автоматизации магазина
          • Автоматизация предприятия с 1С:Комплексная автоматизация
          • Установка и настройка 1С: Управление нашей фирмой
          • Внедрение 1С:Управление торговлей
          • Внедрение MS Магазин 15
          • Подготовка к маркировке товаров
          • Регистрация в системе Честный знак
          • Кассы самообслуживания в магазине
          • Подключение принтера этикеток
          • Инвентаризация с помощью ТСД в магазине
          • Подключение весов с печатью этикеток
          • Мобильная переоценка товара
          • Подключение к ЭДО
          • Подключение и настройка ТСД
          • Интеграция с ФГИС "Меркурий"
          • Интеграция TRASSIR ActivePOS и 1С:Розница
          • Внедрение АСТОР: Торговая Сеть Smart Enterprise
        • Автоматизация склада
          • Назад
          • Автоматизация склада
          • Автоматизация склада (MS Склад 15)
          • Автоматизация учета производства с Фабрика 15
          • Автоматизация работы с маркировкой
          • Инвентаризация с помощью ТСД на складе
          • Добавление фотографий товаров и сканов документов в 1С
          • Автоматизация учета рабочего времени и KPI работников склада
          • Внедрение штрихкодирования
          • Внедрение адресного хранения
          • Автоматизация учета основных средств с ТСД
          • Автоматизация склада с 1С:Управление торговлей
          • Интеграция Mobile SMARTS с учетными системами
        • Внедрение Битрикс24
          • Назад
          • Внедрение Битрикс24
          • Коробочная версия Битрикс24
          • Интеграция Битрикс24 и 1С
          • Поддержка 1С-Битрикс 24
        • Бизнес-аналитика
          • Назад
          • Бизнес-аналитика
          • Внедрение и настройка отчетов в Yandex Datalens под ключ
          • Экстрактор данных из 1С в BI
          • Коннектор 1С к Yandex Datalens (по подписке)
          • Внедрение и настройка аналитической платформы Loginom
          • Коннектор Битрикс24 для выгрузки данных в ClickHouse
        • Техническая поддержка
          • Назад
          • Техническая поддержка
          • Техническая поддержка, Service Desk
          • IT-аутсорсинг
          • Аудит сервера
          • Администрирование серверов
          • Антивирусная защита
      • iiko
      • BI-аналитика
      • Услуги 1С
      • О компании
        • Назад
        • О компании
        • Новости
        • Вакансии
        • Лицензии
        • Политика
        • Публичная оферта
      • Контакты
      • Портфолио
        • Назад
        • Портфолио
        • Торговля
        • Общепит
        • Склады
        • Программирование
        • Интернет-магазины
        • Битрикс24
        • Бизнес-аналитика
      • Блог
      • Техподдержка
      • Условия оплаты
      • Условия доставки
      • Гарантия на товар
      Главная
      -
      О компании
      -
      Новости
      -Frontol 5 – УЖЕ В ПРОДАЖЕ!

      Frontol 5 – УЖЕ В ПРОДАЖЕ!

      Поделиться

      26 мая 2014

      Новое программное обеспечение для тех, кому от кассы нужно больше, чем просто печатать чеки: расширенный функционал прямо на кассовом терминале, интуитивно-понятные настройки маркетинговых акций, простота настроек и улучшенное быстродействие – всё это уже доступно в новом Frontol 5.

      Многолетняя история успеха «Frontol для Win32 v.4» получила своё продолжение в новом поколении программного обеспечения для управления кассовыми узлами – Frontol 5, который стал функциональным приемником уже хорошо известного кассового ПО: оптимизировано быстродействие и функциональность, упрощена настройка, расширены возможности администрирования, упрощено лицензирование и многое другое.

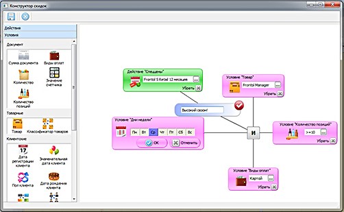
      УДОБНО

      frontol 5.jpgГлавным изменением стала полная переработка механизма управления системой лояльности – любая маркетинговая акция настраивается в три шага, для этого в новом, интуитивно понятном любому пользователю ПК, интерфейсе нужно:
      • Выбрать срок действия акции;
      • Выбрать необходимое действие в рамках мероприятия;
      • Выбрать условия, необходимые для акции.

      Все акции состоят из набора маркетинговых мероприятий, при этом акции наглядно отображаются на временной шкале, откуда ими удобно управлять: вносить изменения, добавлять мероприятия, удалять ненужные акции. Рабочее место спроектировано так, чтобы маркетолог мог настроить любые программы лояльности, не прибегая к помощи ИТ-специалистов.

      ОПЕРАТИВНО

      Новая версия Frontol 5 лицензируется без использования физических носителей (USB или других ключей), теперь доставка лицензий будет проще и быстрее, а на кассовом терминале освобождается дополнительный порт.

      АКТУАЛЬНО 
       
      Frontol 5 работает с Драйверами Торгового Оборудования v.8, актуальная версия включается в дистрибутив, лицензируются драйверы вместе с кассовым приложением и дополнительных лицензий не требуется. В дистрибутив Frontol 5.0.1 включены драйверы торгового оборудования v.8.2.0.
      Во все комплекты Frontol 5 + Windows включается Windows Embedded POSReady 7
      Все эти и другие изменения характеризуют Frontol 5 как качественно новый программный продукт для автоматизации кассовой зоны предприятий розничной торговли и сферы услуг. 

      Ценовая политика новой версии остаётся такой же, как и была для данного программного продукта, переход с Frontol для Win32 v.4 на Frontol 5 считается апгрейдом и на него распространяются специальные условия приобретения. Подробнее о ценах и специальных условиях поставки, Вы можете узнать у специалистов нашей компании.

      Поделиться

      Назад к списку
      • Новости
      • Вакансии
      • Лицензии
      • Политика
      • Публичная оферта
      Сканеры для маркировки
      Будьте всегда в курсе!
      Узнавайте о скидках и акциях первым
      Новости
      Все новости
      23 мая 2025
      Высокий уровень сервиса: “Денвик” в TOP-20 лучших партнеров iiko
      30 апреля 2025
      График работы в праздничные дни
      29 апреля 2025
      Встречайте новую версию iiko 9.2
      Статьи
      Все статьи
      Эксперимент по маркировке отдельных видов мясной продукции
      Эксперимент по маркировке меда в Честном знаке
      Бухгалтер-калькулятор: аутсорсинг или штат? Сравнение для ресторанов.
      О компании
      Портфолио
      Лицензии и сертификаты
      Вакансии
      Политика
      Контакты
      Помощь
      Условия оплаты
      Условия доставки
      Гарантия на товар
      Информация
      Блог
      Вопрос-ответ
      Бренды
      Акции
      Услуги
      Внедрение iiko
      Услуги 1С
      Внедрение Битрикс24
      Автоматизация склада
      Маркировка
      Техподдержка
      Будьте всегда в курсе!
      Узнавайте о скидках и акциях первым
      Оставайтесь на связи
      • Вконтакте
      • Telegram
      • YouTube
      • RUTUBE
      Наши контакты
      +7 (862) 555-13-49
      +7 (862) 555-13-49 Отдел продаж
      8-800-200-27-74 Техподдержка (с 9:00 до 18:00 МСК)
      8 (922) 277-55-70 Техподдержка (для экстренных случаев при остановке работы/производства)
      8-800-200-73-36 Техподдержка iiko
      sale@denvic.ru
      Сочи, Центральный район, ул. Конституции СССР, д. 44/1, пом. 21
      2025 © Денвик - Оборудование и решения для автоматизации предприятий в Сочи ОГРН 314110107100010 ИНН 111200030405

      Мы используем cookie-файлы для улучшения пользовательского опыта и сбора статистики. Для получения дополнительной информации вы можете ознакомиться с нашей Политикой использования cookie-файлов.